Program kontroli dostępu i ewidencji przejść

CompAnyAccess

CompAnyAccess to program przeznaczony do współpracy z kontrolerami dostępu serii P0x-NET oraz GATE-NET. Aplikacja jest dostarczana jako bezpłatna wraz z zakupionymi kontrolerami. Interfejs jest w języku polskim.

Za pomocą programu w sposób wygodny i przejrzysty skonfigurujemy parametry kontrolerów wymagane do pracy w systemie kontroli dostępu - strefy czasowe, obszary dostępu. Istotne z punktu widzenia uprawnienia do odblokowywania przejścia (drzwi, szlabany, bramki obrotowe lub uchylne) jest określenie stref czasowych, w których ma kontroler sprawdzać uprawnienia.

Strefy czasowe to konfiguracja 8 zakresów czasowych, jakich mogą się poruszać pracownicy, przechodzący przez punkt kontrolowanych przez kontroler. Strefy zawierają informację o zakresie godzin w jakich kontroler odblokuje przejście, w rozróżnieniu na dni tygodnia, oraz sposób weryfikacji. Oznacza to, że można przypisać wybranemu pracownikowi uprawnienia do przechodzenia w określonych godzinach, w wybranych dniach tygodnia, dodatkowo określając sposób weryfikacji: np. karta, dwoma kartami, PIN, bądź pozostawić drzwi otwarte, Anti-Passback (APB). Konfigurację stref czasowych można wykonać jednorazowo, następnie wysłać do kontrolera. W ten sposób określamy zakres godzin i dni tygodnia w jakich kontrolery w systemie będą weryfikować, a po pozytywnej autoryzacji odblokowywać.

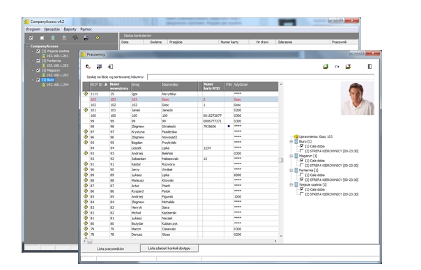
Obszary dostępu to konfiguracja przypisana do pracownika, zawierająca informacje przez jakie przejścia (domyślnie przez jakie drzwi sterowane przez kontroler), w jakich godzinach (wg jakich stref czasowych) pracownik ma prawo się przemieszczać. Jeśli w danym przejściu pracownik ma prawo otwierać drzwi, kontroler zweryfikuje, czy godzina autoryzacji pokrywa się z zakresem godzin ze strefy czasowej i jeśli tak, to przejście zostanie odblokowane. Konfiguracja ta umożliwia zdefiniowanie, iż pracownik może wchodzić na stołówkę w godzinach wydawania posiłków, na produkcję w godzinach pracy, do serwerowi nigdy. Można stworzyć dowolną liczbę obszarów dostępu i przypisywać je indywidualnie lub grupowo pracownikom.

Licencja na oprogramowanie nie wprowadza ograniczeń co do ilości pracowników, ani kontrolerów pracujących jednocześnie w systemie.

Program umożliwia konfigurację systemu kontroli dostępu do pomieszczeń i zarządzaniem systemem uwzględniajac takie założenia jak:
  • uprawnienia do otwierania wybranych drzwi, bramki obrotowej, szlabanu
  • uprawnienia do otwierania drzwi w określonych godzinach
  • uprawnienia do otwierania drzwi w określonych dniach tygodnia
  • uprawnienia do otwierania drzwi na podstawie wybranej funkcji autoryzacji: karta identyfikacyjna, PIN, karta + PIN, dwie karty równocześnie...


Program umożliwia konfigurację pracowników i nadawanie im uprawnień zgodnie z powyższymi założeniami oraz zarządzanie kartami identyfikacyjmymi:
  • przypisywanie karty nowej
  • usuwanie karty pracownikowi
  • wymiana karty w przypadku uszkodzenia lub zgubienia
  • nadawanie uprawnień w sposób prosty i intuicyjny


W ramach analizy użytkownik otrzymuje informacje w postaci zestawień:
  • przeglądanie historii zdarzeń w kolejności jakiej miały miejsce
  • raport o osobach wchodzących przez wybrane drzwi w zadanym okresie czasu
  • lista przejść, przez które przechodził posiadacz karty w zadanym okresie


Oprogramowanie zapewnia możliwość pobierania zdarzeń on-line lub offline i informuje o zdarzeniach w sytemie takich jak:
  • alarm otwarcia drzwi
  • przycisk otwierajacy drzwi
  • alarm pożarowy
  • rejestracja ważną kartą
  • rejestracja niezarejestrowaną kartą
  • pracownik próbuje wejść poza dozwoloną dla niego strefą czasową
  • błedna rejestracja PIN
  • próba ponownego wejścia AntiPassBack
  • wejście dozwolone
  • wyjście dozwolone
  • dozwolone wejście na kartę i PIN
  • poprawna identyfikacja PIN
  • wejście nieblokowane FREEPASS
  • zablokowane drzwi

Aplikacja umożliwia również eksport informacji o czasie wejść/wyjść do innych programów kadrowo-płacowych.

Program jest prosty w obsłudze, założeniem podczas powstawania aplikacji było, aby poprawne skonfigurowanie systemu było możliwe przez osoby nie mające doświadczenia w tej dziedzinie, było szybkie, a nadmiar przycisków, okienek, funkcji nie prowadził do zagubienia się użytkowników.

Pomoc handlowa

W przypadku zainteresowania prosimy o kontakt, handlowiec dobierze właściwy model w zależności od oczekiwań oraz wymagań technicznych.